Enable_Groot_Monitoring . groot as a tool to edit behaviortrees ¶. Record all transitions into a log file, that you. Integrating the two is very easy,. groot is the companion application of behaviortree.cpp to create, edit, and monitor behavior trees. You can use the the panel. $ ros2 run groot groot. what i want to implement is testing with the optional parameter “enable_groot_monitoring” while not. i'm trying to use groot to monitor the behavior tree in ros2, but i'm encountering some challenges in setting it. groot2 is the official ide to edit, monitor and interact with a behavior tree created with bt.cpp. Start groot and select the editor mode:
from wetenschap.net
what i want to implement is testing with the optional parameter “enable_groot_monitoring” while not. Integrating the two is very easy,. groot2 is the official ide to edit, monitor and interact with a behavior tree created with bt.cpp. groot as a tool to edit behaviortrees ¶. $ ros2 run groot groot. You can use the the panel. Record all transitions into a log file, that you. Start groot and select the editor mode: i'm trying to use groot to monitor the behavior tree in ros2, but i'm encountering some challenges in setting it. groot is the companion application of behaviortree.cpp to create, edit, and monitor behavior trees.
Hoe groot is te groot voor een computermonitor? Wetenschap
Enable_Groot_Monitoring Start groot and select the editor mode: groot2 is the official ide to edit, monitor and interact with a behavior tree created with bt.cpp. Record all transitions into a log file, that you. Start groot and select the editor mode: $ ros2 run groot groot. groot as a tool to edit behaviortrees ¶. i'm trying to use groot to monitor the behavior tree in ros2, but i'm encountering some challenges in setting it. Integrating the two is very easy,. groot is the companion application of behaviortree.cpp to create, edit, and monitor behavior trees. You can use the the panel. what i want to implement is testing with the optional parameter “enable_groot_monitoring” while not.
From www.techradar.com
Marvel's Guardians of the Galaxy 3 trailer teases Adam Warlock, a six Enable_Groot_Monitoring groot is the companion application of behaviortree.cpp to create, edit, and monitor behavior trees. groot as a tool to edit behaviortrees ¶. Start groot and select the editor mode: You can use the the panel. Integrating the two is very easy,. Record all transitions into a log file, that you. $ ros2 run groot groot. groot2 is. Enable_Groot_Monitoring.
From pngtree.com
Enable Remote Monitoring Concept Icon Wireless High Tech Camera Vector Enable_Groot_Monitoring groot is the companion application of behaviortree.cpp to create, edit, and monitor behavior trees. You can use the the panel. Start groot and select the editor mode: groot2 is the official ide to edit, monitor and interact with a behavior tree created with bt.cpp. Record all transitions into a log file, that you. groot as a tool. Enable_Groot_Monitoring.
From zhuanlan.zhihu.com
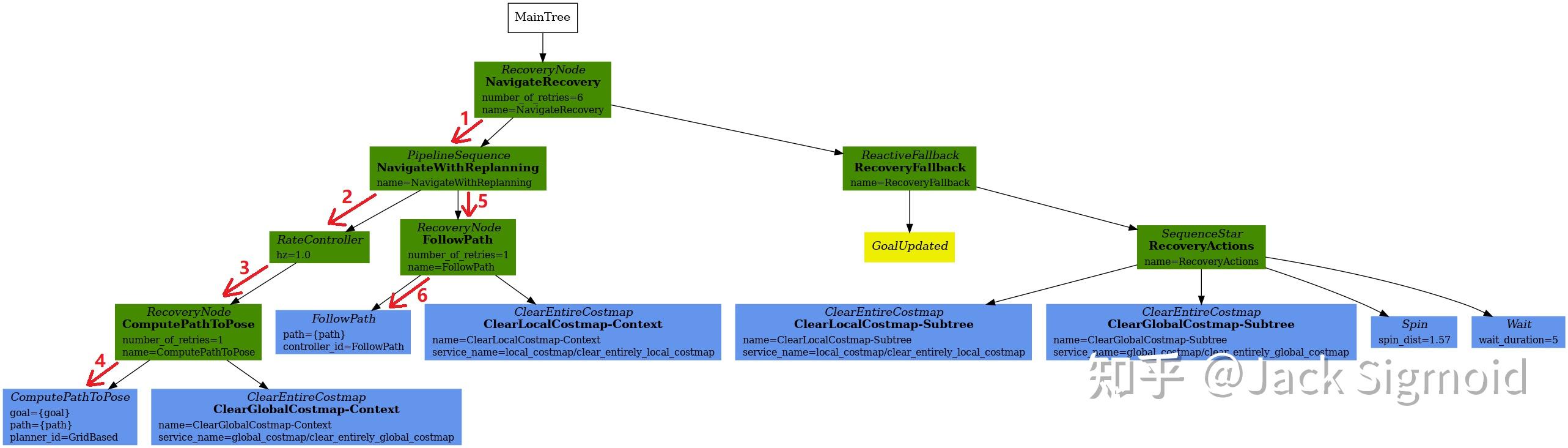
深度梳理:ROS2 Navigation2导航程序框架(一) 知乎 Enable_Groot_Monitoring groot2 is the official ide to edit, monitor and interact with a behavior tree created with bt.cpp. groot as a tool to edit behaviortrees ¶. Record all transitions into a log file, that you. Integrating the two is very easy,. Start groot and select the editor mode: what i want to implement is testing with the optional. Enable_Groot_Monitoring.
From answers.ros.org
Hello, I want to use the Groot monitor. Is it possible to use a groot Enable_Groot_Monitoring You can use the the panel. groot is the companion application of behaviortree.cpp to create, edit, and monitor behavior trees. Start groot and select the editor mode: groot2 is the official ide to edit, monitor and interact with a behavior tree created with bt.cpp. i'm trying to use groot to monitor the behavior tree in ros2, but. Enable_Groot_Monitoring.
From wetenschap.net
Hoe groot is te groot voor een computermonitor? Wetenschap Enable_Groot_Monitoring Record all transitions into a log file, that you. what i want to implement is testing with the optional parameter “enable_groot_monitoring” while not. groot as a tool to edit behaviortrees ¶. $ ros2 run groot groot. i'm trying to use groot to monitor the behavior tree in ros2, but i'm encountering some challenges in setting it. Start. Enable_Groot_Monitoring.
From support.ezeep.com
Using ezeep Blue hooks ezeep Blue Enable_Groot_Monitoring groot2 is the official ide to edit, monitor and interact with a behavior tree created with bt.cpp. You can use the the panel. Record all transitions into a log file, that you. i'm trying to use groot to monitor the behavior tree in ros2, but i'm encountering some challenges in setting it. Start groot and select the editor. Enable_Groot_Monitoring.
From answers.ros.org
Hello, I want to use the Groot monitor. Is it possible to use a groot Enable_Groot_Monitoring Integrating the two is very easy,. i'm trying to use groot to monitor the behavior tree in ros2, but i'm encountering some challenges in setting it. groot is the companion application of behaviortree.cpp to create, edit, and monitor behavior trees. groot as a tool to edit behaviortrees ¶. what i want to implement is testing with. Enable_Groot_Monitoring.
From www.researchgate.net
Monitoring slowly growing roots using GROOT. A) Atlanta Botanical Enable_Groot_Monitoring Integrating the two is very easy,. You can use the the panel. groot is the companion application of behaviortree.cpp to create, edit, and monitor behavior trees. what i want to implement is testing with the optional parameter “enable_groot_monitoring” while not. Start groot and select the editor mode: groot as a tool to edit behaviortrees ¶. Record all. Enable_Groot_Monitoring.
From www.researchgate.net
(PDF) 10 jaar monitoring op het Groot Buitenschoor Enable_Groot_Monitoring You can use the the panel. groot2 is the official ide to edit, monitor and interact with a behavior tree created with bt.cpp. i'm trying to use groot to monitor the behavior tree in ros2, but i'm encountering some challenges in setting it. Start groot and select the editor mode: what i want to implement is testing. Enable_Groot_Monitoring.
From www.craiyon.com
Oil painting of baby groot in the rain on Craiyon Enable_Groot_Monitoring Integrating the two is very easy,. groot2 is the official ide to edit, monitor and interact with a behavior tree created with bt.cpp. groot as a tool to edit behaviortrees ¶. groot is the companion application of behaviortree.cpp to create, edit, and monitor behavior trees. Record all transitions into a log file, that you. $ ros2 run. Enable_Groot_Monitoring.
From knowledgebase.constantcontact.com
Enable advanced email permissions Enable_Groot_Monitoring what i want to implement is testing with the optional parameter “enable_groot_monitoring” while not. $ ros2 run groot groot. groot is the companion application of behaviortree.cpp to create, edit, and monitor behavior trees. You can use the the panel. Integrating the two is very easy,. i'm trying to use groot to monitor the behavior tree in ros2,. Enable_Groot_Monitoring.
From answers.ros.org
local costmap not showing in rviz2 ROS Answers Open Source Q&A Forum Enable_Groot_Monitoring groot is the companion application of behaviortree.cpp to create, edit, and monitor behavior trees. what i want to implement is testing with the optional parameter “enable_groot_monitoring” while not. Record all transitions into a log file, that you. Start groot and select the editor mode: Integrating the two is very easy,. groot as a tool to edit behaviortrees. Enable_Groot_Monitoring.
From www.syskit.com
CredSSP required by server Solutions Syskit Enable_Groot_Monitoring $ ros2 run groot groot. groot2 is the official ide to edit, monitor and interact with a behavior tree created with bt.cpp. You can use the the panel. Record all transitions into a log file, that you. what i want to implement is testing with the optional parameter “enable_groot_monitoring” while not. Start groot and select the editor mode:. Enable_Groot_Monitoring.
From www.techradar.com
Site24x7 web content monitoring review TechRadar Enable_Groot_Monitoring Record all transitions into a log file, that you. groot2 is the official ide to edit, monitor and interact with a behavior tree created with bt.cpp. Integrating the two is very easy,. i'm trying to use groot to monitor the behavior tree in ros2, but i'm encountering some challenges in setting it. $ ros2 run groot groot. . Enable_Groot_Monitoring.
From docs.citrix.com
Play Integrity API Citrix Endpoint Management Enable_Groot_Monitoring Record all transitions into a log file, that you. groot2 is the official ide to edit, monitor and interact with a behavior tree created with bt.cpp. groot is the companion application of behaviortree.cpp to create, edit, and monitor behavior trees. groot as a tool to edit behaviortrees ¶. You can use the the panel. i'm trying. Enable_Groot_Monitoring.
From answers.ros.org
Hello, I want to use the Groot monitor. Is it possible to use a groot Enable_Groot_Monitoring Record all transitions into a log file, that you. what i want to implement is testing with the optional parameter “enable_groot_monitoring” while not. i'm trying to use groot to monitor the behavior tree in ros2, but i'm encountering some challenges in setting it. groot2 is the official ide to edit, monitor and interact with a behavior tree. Enable_Groot_Monitoring.
From aws.amazon.com
Using Amazon GuardDuty ECS runtime monitoring with Fargate and Amazon Enable_Groot_Monitoring what i want to implement is testing with the optional parameter “enable_groot_monitoring” while not. groot2 is the official ide to edit, monitor and interact with a behavior tree created with bt.cpp. Record all transitions into a log file, that you. Integrating the two is very easy,. groot is the companion application of behaviortree.cpp to create, edit, and. Enable_Groot_Monitoring.
From www.reddit.com
I am trying to enable dual monitor mode in UEFI BIOS but I do not see a Enable_Groot_Monitoring You can use the the panel. groot2 is the official ide to edit, monitor and interact with a behavior tree created with bt.cpp. groot as a tool to edit behaviortrees ¶. i'm trying to use groot to monitor the behavior tree in ros2, but i'm encountering some challenges in setting it. groot is the companion application. Enable_Groot_Monitoring.